Distribution
 
 
Active Defense Technology
Functional Optimization
New Firewall Functions
Summary
 
Os-Monitor
 
 
Os-Monitor
 
       
        www.os-monitor.com
 
Worrying what your staffs are doing with company’s computer? Wish to improve company productivity and efficiency?
 
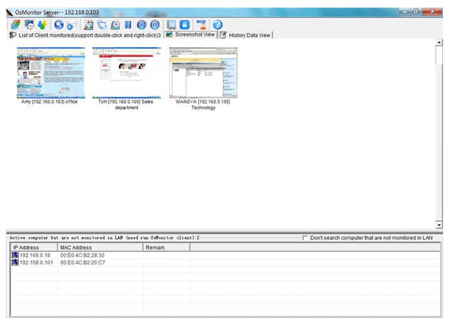
Now you can rely on an ultimate employee monitoring software, OS-Monitor. With just a click, you can instantly viewing what is your company’s computer current activity, browse each computer’s history of visited websites, programs launched, MSN/yahoo messenger chat message, network flow, block USB/CD ROM usage, block program/website/gaming and lots of powerful features.
 
Multiple monitoring features
OS-Monitor interface
 
There are few good reasons to use OS-Monitor in your office:
  • To know each employees efficiency during work
  • To prevent employees to visit or launch unrelated websites or programs
  • To prevent confidential data from being illegally disclosure by stopping USB/CDROM drive function.
  • To monitor network bandwidth flow to prevent unwanted downloading activities
  • To record all computer/network activities in printable document format
  • To record all incoming/outgoing email/MSN/Yahoo Messenger/ICQ
  • To force backup monitored computer data
  • To monitor computer’s hardware/software in order, to prevent replacement.

Please contact us for free trials and pricing.

Top   
 
Please contact 017-3630187 or fax to 03-7876 4333 to get ultimate IT support. Email: securisys@gmail.com / info@securisys.com.my for quotations .
 
All Right Reserved.
www.Securisys.com.my